Enabling Business to be Cost Successful with proTrack

Enter, execute, control procurement projects – at any organizational level,
anywhere and at anytime!

Manage and Evaluate your Supplier Base with proEval

Stronger supplier collaboration through supplier rating for all
procurement categories.

Track and Forecast your indexed spend with
proIndex

coming soon...

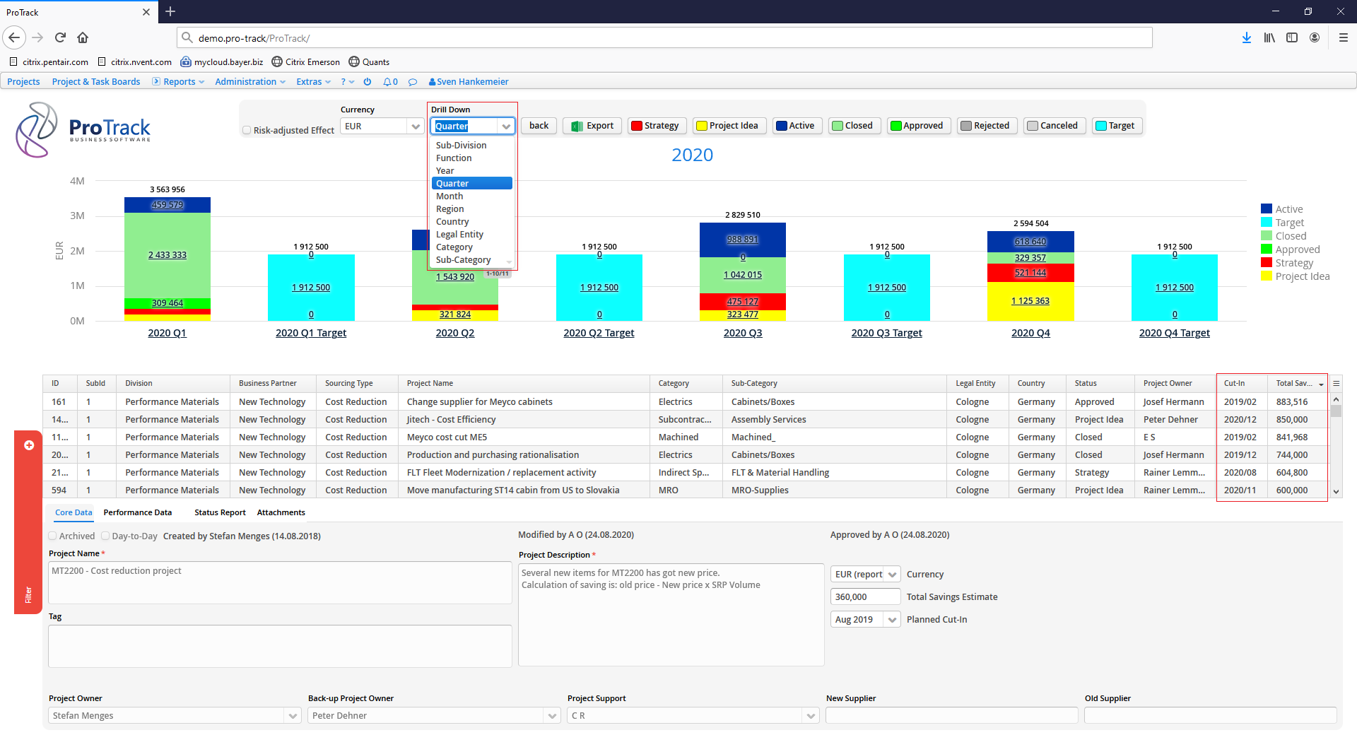
Savings Tracker

proTrack

Run multiple savings projects and procurement initiatives simultaneously with real-time full visibility.

LEARN MORE
Vendor Evaluation

proEval

Create individual scorecards for your buying categories, evaluate your vendors and get full control of your supplier base.

LEARN MORE
Indexed Materials Analysis

proIndex

Analyse and Forecast your indexed buying categories, inflation, energy- and transport costs.

LEARN MORE

Our Focus

#

Integrated Procurement Systems that match your Requirements

Procurement Software

Savings Tracker...Vendor Evaluation...Index Material Analysis

Customizing

From Data Structure to Functionality, exactly matching your requirements

Integration and Interfaces to your ERP & BI System

Seamlessly Integrated into your IT Landscape

50

bn$ proTracked Spend

2500

m$ proTracked Savings

5000

Happy User

20000

concurrent procurement projects

Who We Are

We are a team of experienced professionals with background in large-scale software application development combined with 20+ years consulting background and senior procurement leadership positions in international business organizations.

We aim for flexible and tailored software solutions that best suit our customer rather than offeringa 'one size fits all' approach. Flexibility, speed, and customer focus are our main drivers and this is what our customers expect!

  • Fanatical Support in all we do
  • Results first, substance over flash
  • Committed to Greatness
  • Full Disclosure and Transparency
  • Passion for our Work
  • Treat fellow 'proTrackers' like Friends and Family

Our Approach

#

Procurement

...typically controls the majority of all external spend in every business environment.

Procurement Excellence

...is strategic and a key differentiator for the business.

Capabilities

Broad and suited to your requirements along with software solutions tailored to your needs.

Flexibility

...to engage the way that will enable you to deliver results or meet todays challenges in procurement.

Results

...will demonstrate our ability to provide right tools and approaches so you are cost successful!

Expertise

Skilled professionals with long standing and proven practical hands on procurement experience.

The best scope of services for the best price

#

Silver

  • Hosting on your Server
  • Second Level Support
  • Administrative Tasks
  • Customizing
  • Interface to your ERP System
  • First Level Support

Gold

  • Hosting on our Server
  • Second Level Support
  • Administrative Tasks
  • Customizing up to 50 hrs/year
  • Interface to your ERP System
  • First Level Support

Platin

  • Hosting on our server
  • Second Level Support
  • Administrative Tasks
  • Customizing up to 150 hrs/year
  • Interface to your ERP System
  • First Level Support